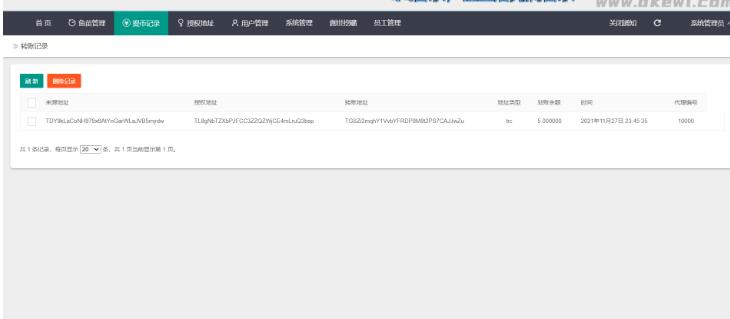
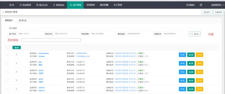
更新升级版 云挖矿盗u 秒u源码 和之前版本差不多 升级版本的 修复其他钱包打不开等bug
仅限用于学习和研究目的,不得将用于商业或者非法用途!
![图片[7]-最新升级版 云挖矿模式盗u源码|秒u源码|全开源版](https://labishaxin.com/wp-content/uploads/2024/01/QQ截图20240126150803.jpg)
链接:https://pan.baidu.com/s/1IdZRGwti95ovG3k7OR8cgA
下载密码评论后可见
内容看完了
© 版权声明

更新升级版 云挖矿盗u 秒u源码 和之前版本差不多 升级版本的 修复其他钱包打不开等bug
仅限用于学习和研究目的,不得将用于商业或者非法用途!
![图片[7]-最新升级版 云挖矿模式盗u源码|秒u源码|全开源版](https://labishaxin.com/wp-content/uploads/2024/01/QQ截图20240126150803.jpg)
链接:https://pan.baidu.com/s/1IdZRGwti95ovG3k7OR8cgA
下载密码评论后可见
- 最新
- 最热
只看作者